Export Process

Legend:
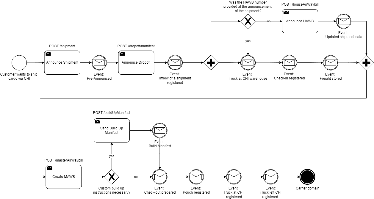
- The + gate is a logical AND. That means both paths are executed in parallel.
- the X gate is a logical Exclusive OR. That means either one path or the other path is executed.
The export process describes the ideal order of user interactions and events that occur during the export of cargo. The user interactions are the following:
- Announce Shipment
- Announce Dropoff
- Optional: Announce HAWB
- Create MAWB
- Optional: Send Build Up Manifest
Announcing the HAWB is only necessary in the case of Local Export where shipments are announced without and HAWB number. Sending a Build Manifest is only necessary, if the units are not pre-built.
The events are relevant for the tracking of shipments. The Tracking API allows to retrieve the events via GET endpoints or by setting webhooks for the reception of events in real-time.